Appearance
出入证管理
出入证的作用是授权持有人合法进入指定区域,确保安全管理和防止未经授权人员或物品进入。
在系统【应用】中【装修申请】、【物品放行】、【访客预约】三大板块申请通过后的通行证均在此版块下获取。
基础搭建
管理员设置
1、应用管理员:设置可以对核销员进行管理以及添加的人员。
2、核销员:可在员工移动端核验出入证的人员。
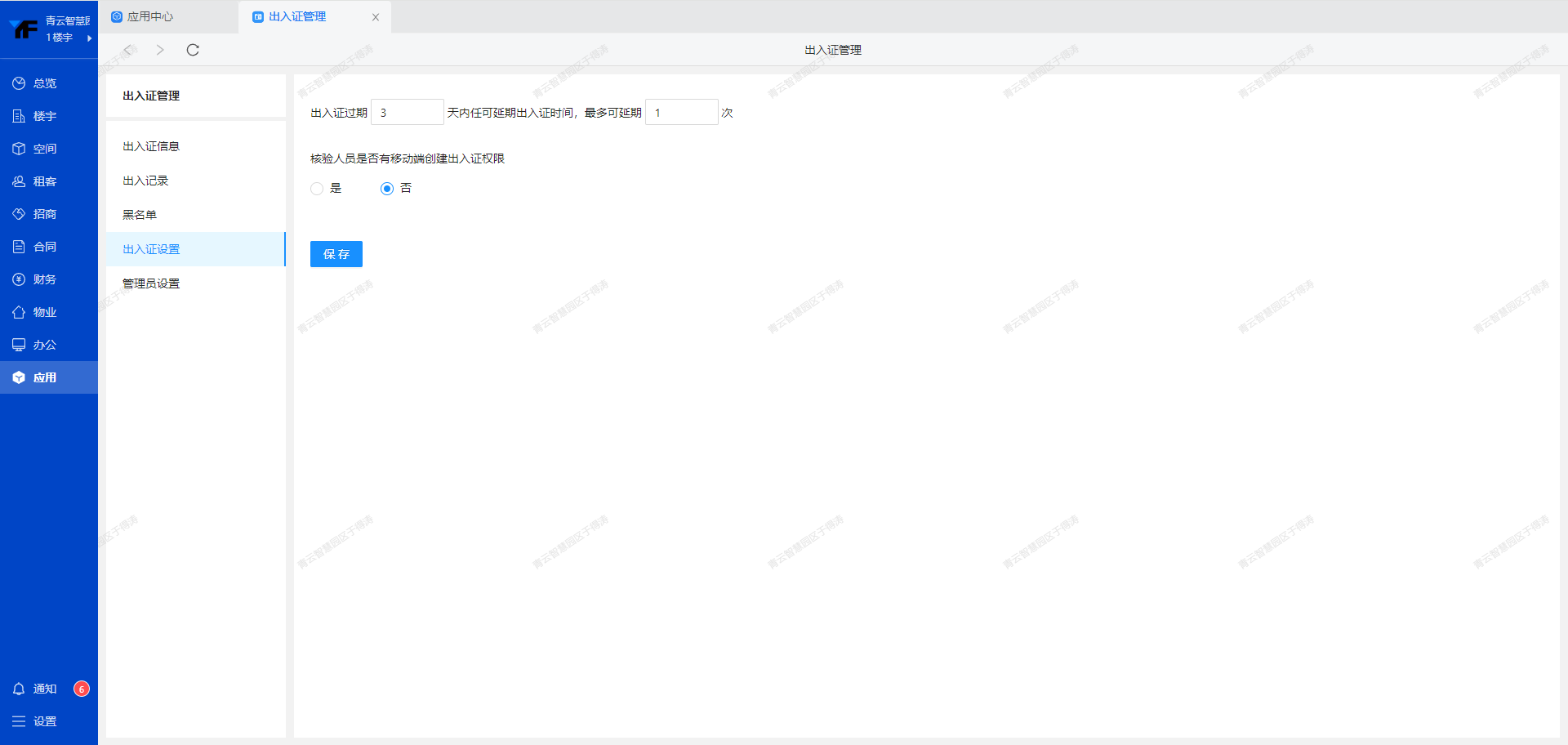
出入证设置
出入证延期:设置出入证过期后几天内支持延期,并设置可延期次数。
核销员移动端创建:设置核验人员是否有移动端创建出入证权限。
黑名单
设置不允许申请进入园区的人员,当黑名单人员提交申请时会直接拒绝其提交申请。
完善审批流程
装修申请的审批流程在【应用】-【物业服务】-【租客审批】-【出入证延期申请】中设置对应的审核人员。
租客审批
出入证生成
1、租客在系统【应用】中【装修申请】、【物品放行】、【访客预约】三大板块发起申请,通过后的通行证均在此版块下获取。

2、管理端快速创建出入证
姓名、手机号、身份证:填写需要进入园区同行人员信息。
归属房源:设置通行人员需要在园区内的活动范围,便于进入园区。
发放原因:设置进入园区的理由。
硬件:录入人脸信息、IC卡绑定、车辆信息,会直接同步到对应硬件设备中,便于进入园区。
3、管理端批量创建通行证
快速创建一部分未绑定人员的出入证,下载后分发给对应项目部门。用于临时需要通行人员来访时直接抽取一张通行证让其快速绑定进入园区。
1 )在【出入证信息】-【未绑定】中快速导入一批未绑定人员的出入证。
归属项目:生成的出入证只能用于所选择的归属楼宇。
创建并下载:选择这批出入证创建后的下载方式。
2 )批量下载
以压缩包形式打包下载通行证二维码和纸质模版。
支持通行人员后期自行扫码填写信息后放行,也可以管理人员点击【绑定人员】自行填写同行人员信息后放行。
出入证申请延期
1 )通行人员申请延期
在租客端【我的】-【我的应用】-【出入证】中找到需要延期的出入证,点击【出入证延期】进行延期申请。


2 )管理端审批
租客端发起的申请会通过站内信通知审批人员进行审批,也可直接进入【租客审批】-【审批中心】进行审批。
核销员放行
1 )通行人员出示出入二维码
2 )核销员进入移动端核销
在【管理端】-【工作台】-【物业服务】-【出入证管理】进行核销。


3 )出入记录
管理员在pc端查看出入人员信息。
青云智慧园区帮助文档