Appearance
优惠券管理
通过设置缴费优惠券,管理方可以向住户或租户提供特定金额或比例的优惠,以鼓励他们按时支付物业费、租金或其他相关费用。这有助于提高租户的付款率,减少逾期付款情况,并增强与住户的积极互动。
添加优惠券
1、优惠劵使用条件
满足金额:使用该券需要满足的账单支付总金额。
账单月数:用户需要勾选连续的账单,账单合计需要满足的月数。例如一次性支付从1月日-12月31日的12个月同一费用类型账单。
账单个数:用户需要一次性支付几个绑定的费用类型的账单。
2、费用类型:在【财务设置】-【费用类型】中添加后,在此版块绑定能使用该优惠券的费用类型(支持多选)。
3、用户自助领取优惠券:用户是否可自己通过租客端【领券中心】领取该优惠券。
发放优惠券
后台发放

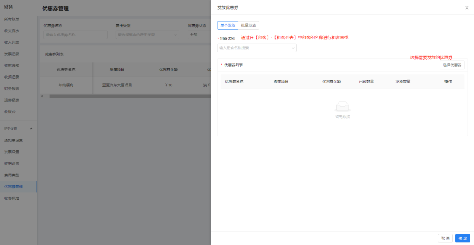
1、单个发放
通过在【租客】-【租客列表】中租客的名称进行搜索后,手动发放对应优惠券。
2、批量发放
收费标准名称:在【财务设置】-【收费标准】中添加对应收费标准并绑定应用此标准的租客。
绑定列表:展示的是这个收费标准下的租客数。
注意:通过【收费标准名称】主要是为了搜索出与其费用类型所绑定的租客,您是可以针对这个收费标准下的租客发放其他费用类型的优惠券的,这个部分没有限制。
租客端领券
1、后台通过页面装修设置租客领取优惠券链接。
在【应用】-【物业服务】-【租客端页面装修】通过导航栏选择【财务/账单】-【领券中心】添加到租客端。
2、租客前端进入【领券中心】领取需要应用的优惠券。
优惠券使用
租客移动端缴费
在【我的】-【我的钱包】-【优惠券】查看对应优惠券并点击【使用】直接跳转到费用账单中,进行对应类型账单缴费时,抵扣相应费用。或直接点击【我的企业】-【费用账单】进行缴费时也会根据对应类型自动抵扣相应费用。


租客线下缴费
租控管理
通过【楼宇】-【租控管理】找到对应租客后,在【租客账单】中针对账单进行收款时,如果有领取过相应的优惠券,这里即可选择享受对应优惠福利。
收银台
在【财务】-【收银台】找到对应租客后,通过账单列表对需要收费的账单进行收款。如果有领取过相应的优惠券,这里即可选择享受对应优惠福利。
青云智慧园区帮助文档