Skip to content
本页目录

空气质量传感器

有效的监测空气质量数据(温湿度、二氧化碳、pm2.5、pm10等多项空气指标的实时测量数值)。

1 )设备列表

最后心跳时间 :设备每半分钟会上传一次空气质量数据。如果此时间过于久远,可以认定为该设备掉线。
image.png

2 )空气数据

单位解读请自行百度查询。
暂未提供建议阈值,请根据您的项目需求自行判断。
image.png

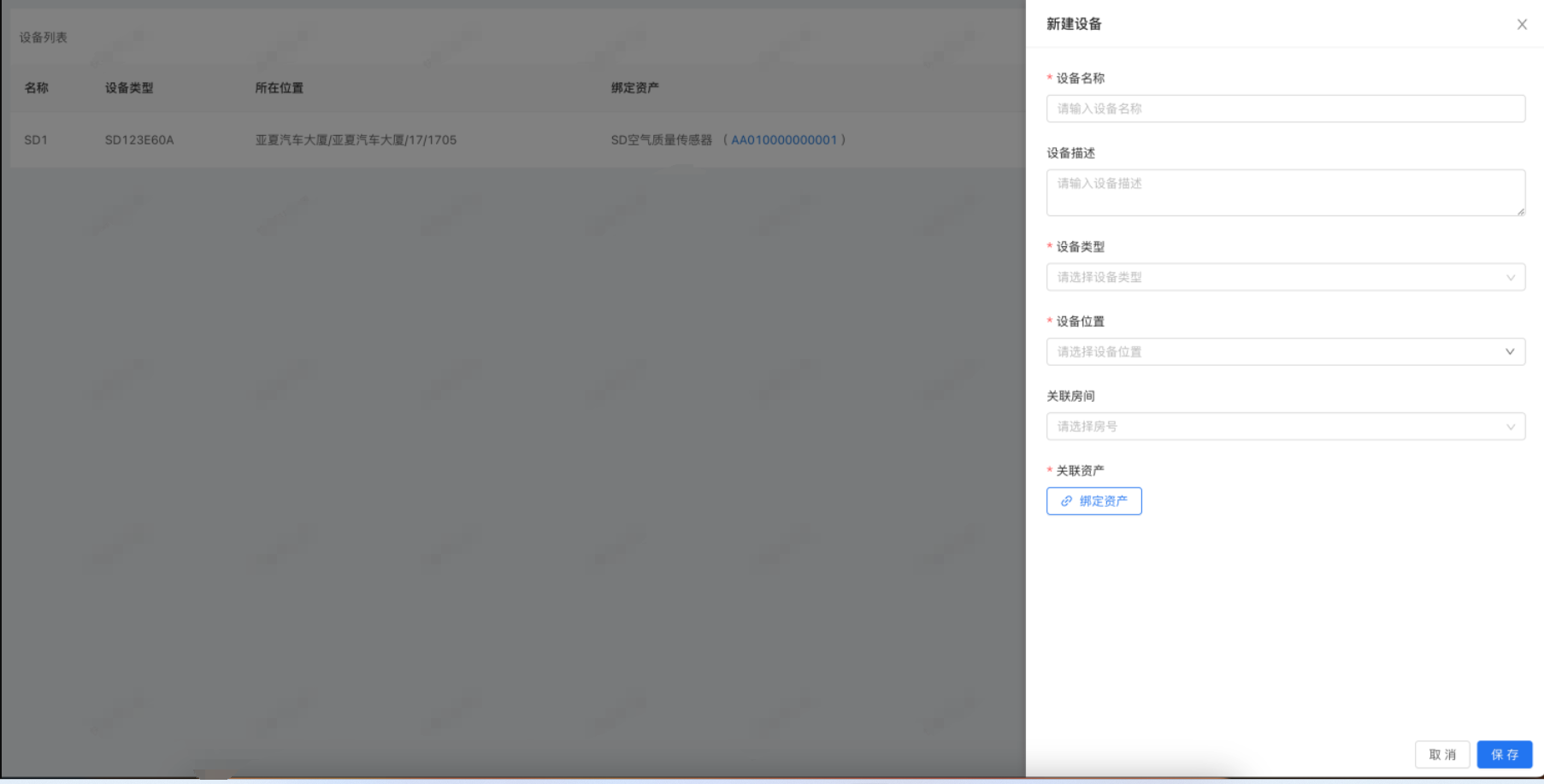
3 )新增设备

设备位置: 您可以根据您的实际安装位置,可以仅选择楼宇或楼层或房间。
关联资产: 您添加设备之前,需要先前往「资产」板块进行添加资产。
image.png

让服务更有温度,让市场更有热度。💯