Appearance
收费标准
1、该版块主要应用于小区场景,系统直接绑定收费标准让业主进行费用缴纳,无需签订入住合同。
2、该版块应用于写字楼中存在已入住的租户想要为其直接绑定收费标准,无需单独创建合同也可直接应用该版块生成周期性缴费账单。
住户添加
单个住户添加
在【住户】-【住户列表】-【住户】添加住户信息并为其绑定入住房源。
批量导入住户
在【住户】-【住户列表】-【更多】-【批量导入】添加住户信息并为其绑定入住房源。
收费标准设置
新建收费标准
在【财务】-【财务设置】-【收费标准】-【新建收费标准】中添加缴费类型及计费单价。
计费模式:单价*计量单位,计量单位是根据房源的建筑面积进行费用收取。
绑定房源
在【收费标注列表】点击【绑定房源生成账单】,设置可应用该收费标准的房源信息并生成对应缴费账单。
绑定的费用账单会同步到对应住户下,便于后期费用缴纳。可在【楼宇】-【租控管理】-【租客账单】或【财务】-【所有账单】中查看对应缴费账单。

费用类型:在【财务】-【财务设置】-【费用类型】中添加所需应用的收费类型。
勾选房源:一定要保证该房源下已有住户存在,否则无法进行应用。
账单预览:仅作为缴费节点示意,非真正账单。
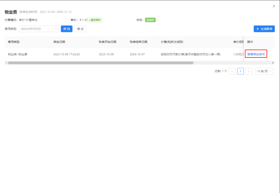
查看绑定房间
点击查看对应房间下所属账单,点击账单ID 可进入账单详情进行费用缴纳或账单数据查看。


收费标准创建出来的物业费账单,支持同步到【楼栋】-【房态管理】 和【空间】-【剖面图】中,此类创建的账单将展示「物」字。 
青云智慧园区帮助文档